
使用win7的用户一直都占很大一部分,正因为如此出现的问题也就多了。很多电脑用户会一直保持用一个系统,但在不断的升级当中就会遇到很多的问题。最近上班的时候我就发现,把系统升级了以后光驱的图标就看不到了。这个问题不止我一个人遇到过吧,那我们应该如何来解决呢?其实这并不是一个大事情,只是看不到系统光驱图标会感觉少了什么似的。我们一起来看看怎么操作吧!
方法/步骤1、打开电脑桌面,使用快捷键win+r就会打开“运行”的窗口。在“打开”后面的方框中输入“regedit”。

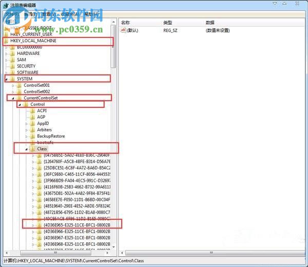
2、点击”确定“键以后,就会进入到一个”注册表编辑器“的页面,然后按照下面的顺序打开各个选项:HKEY_LOCAL_MACHINESYSTEMCurrentControlSetControlClass{4D36E965-E325-11CE-BFC1-08002BE10318},这个时候你会看见在{4D36E965-E325-11CE-BFC1-08002BE10318}中有一个UpperFilters和LowerFilters,选中并把它删除。

在第二步的时候选项很多要注意不要点错了,希望这个教程能过帮到你。
Greenfoot是一款简单易用的Java开发环境,该软件界面清爽简约,既可以作为一个开发框使用,也能够作为集成开发环境使用,操作起来十分简单。这款软件支持多种语言,但是默认的语言是英文,因此将该软件下载到电脑上的时候,会发现软件的界面语言是英文版本的,这对于英语基础较差的朋友来说,使用这款软件就会...
07-05
Egret UI Editor是一款开源的2D游戏开发代码编辑软件,其主要功能是针对Egret项目中的Exml皮肤文件进行可视化编辑,功能十分强大。我们在使用这款软件的过程中,可以将一些常用操作设置快捷键,这样就可以简化编程,从而提高代码编辑的工作效率。但是这款软件在日常生活中使用得不多,并且专业性...
07-05
KittenCode是一款十分专业的编程软件,该软件给用户提供了可视化的操作界面,支持Python语言的编程开发以及第三方库管理,并且提供了很多实用的工具,功能十分强大。我们在使用这款软件进行编程开发的过程中,最基本、最常做的操作就是新建项目,因此我们很有必要掌握新建项目的方法。但是这款软件的专业性...
07-05
Thonny是一款十分专业的Python编辑软件,该软件界面清爽简单,给用户提供了丰富的编程工具,具备代码补全、语法错误显示等功能,非常的适合新手使用。该软件还支持多种语言,所以在下载这款软件的时候,有时候下载到电脑中的软件是英文版本的,这对于英语基础较差的小伙伴来说,使用这款软件就会变得十分困难,...
07-05