
想必大家在使用Mac的过程中,最为头疼的就软件的更新了,许多应用程序的更新速度非常的缓慢,甚至有的应用更新完成后自动删除更新包,如果是下载速度慢,对于小的程序还好说,如果对于大型应用,常常需要几十分钟甚至多达几个小时,而造成此问题其实这不是网络的问题,而是这些软件不具备高速下载通道,今天就为用户带来了快速更新软件的教程,帮助用户极大程度的提高Mac软件的更新速度,有需要的用户赶紧来了解一下吧!
方法/步骤更新后删除解决方法
1、首先,我们先点击更新,这里我们以更新garageband为例,此时我们可以看到下载的速度非常缓慢,需要大约四十分钟才能完成,想必对于这样的更新速度,许多用户都是崩溃的。

2、当我们开始更新后,我们在Launchpad中打开“活动监视器”功能,然后在活动器监视器界面中找到我们的garageband,此时我们点击garageband一侧的“i”图标,然后进入检查界面,如下图所示,此时我们在选项卡中选择“打开的文件和端口”选项,然后找到我们的安装包,一般Mac的安装包为pkg、mpkg或者dmg镜像等格式,用户在选项中查找即可。

3、例如,在此处我们查找到的为“/Private/var/…….v3.pkg”,我们直接复制这行地址,然后右击鼠标,在选项中选择“在Finder中显示”,那么下载完成后我们直接将文拖到其他位置,此时我们就能直接获取,从而怒会进行删除。
下载速度慢解决方法
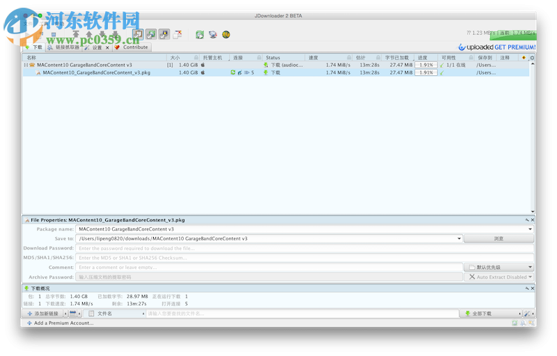
1、如果是下载速度过慢,那么我们按照如上操作,查找到我们的/Private/var/…….v3.pkg,然后选择右击鼠标,在“服务”选项中选择打开URL。

2、此时就会跳转到我们的Safari界面,并在Safari下载任务中进行下载,但此时的下载速度任然缓慢。

3、这时,我们直接右击,然后选择“拷贝地址”,这时我们将下载地址在迅雷、Jdownload等其他下载应用中进行下载,速度就能够很快提升,下载完毕后双击xxx.pkg即可直接进行更新。

以上就是Mac中程序更新包自动删除与更新速度缓慢的教程,通过以上方法,能够有效的解决更新慢的问题,需要的用户赶紧来了解一下吧!
Greenfoot是一款简单易用的Java开发环境,该软件界面清爽简约,既可以作为一个开发框使用,也能够作为集成开发环境使用,操作起来十分简单。这款软件支持多种语言,但是默认的语言是英文,因此将该软件下载到电脑上的时候,会发现软件的界面语言是英文版本的,这对于英语基础较差的朋友来说,使用这款软件就会...
07-05
Egret UI Editor是一款开源的2D游戏开发代码编辑软件,其主要功能是针对Egret项目中的Exml皮肤文件进行可视化编辑,功能十分强大。我们在使用这款软件的过程中,可以将一些常用操作设置快捷键,这样就可以简化编程,从而提高代码编辑的工作效率。但是这款软件在日常生活中使用得不多,并且专业性...
07-05
KittenCode是一款十分专业的编程软件,该软件给用户提供了可视化的操作界面,支持Python语言的编程开发以及第三方库管理,并且提供了很多实用的工具,功能十分强大。我们在使用这款软件进行编程开发的过程中,最基本、最常做的操作就是新建项目,因此我们很有必要掌握新建项目的方法。但是这款软件的专业性...
07-05
Thonny是一款十分专业的Python编辑软件,该软件界面清爽简单,给用户提供了丰富的编程工具,具备代码补全、语法错误显示等功能,非常的适合新手使用。该软件还支持多种语言,所以在下载这款软件的时候,有时候下载到电脑中的软件是英文版本的,这对于英语基础较差的小伙伴来说,使用这款软件就会变得十分困难,...
07-05