
相信很多用户都知道,IE浏览器窗口是可以实现多元化的,它可以移动、缩小、还原。最近有用户反映说,他在上网的时候打开IE浏览器发现窗口呈现的是还原状态,动手去点击最大化按钮最后却无法最大化,到底应该怎么办呢?出现这种情况时,我们可以点击电脑左下方的开始,然后在菜单中单击运行,输入regedit打开注册表编辑器进行设置。接下来我们一起去看一下详细的解决方法吧!
方法步骤1、我们首先需要单击电脑左下方的【开始】,然后在菜单中点击【运行】,随后在运行下方的打开后面输入【regedit】,之后就将注册表编辑器打开了

2、我们打开注册表编辑器对话框之后,在左边的列表中打开【HKEY_CURRENT_USER】,接下来打开【Software】,然后再打开【Microsoft】,随后打开【Internet Explorer】,最后打开【Main】

3、全部都打开完毕之后,就去右边找到【Window_Placement】选项,随后点击删除键即可

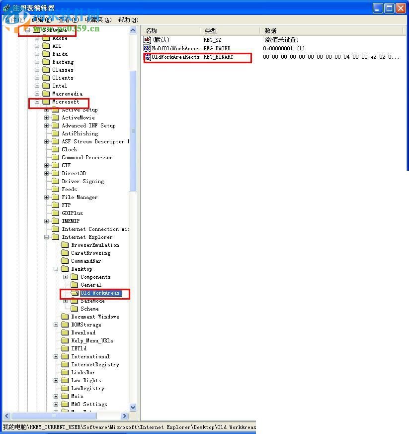
4、删除了Window_Placement之后,再次展开【HKEY_CURRENT_USER】,接下来展开【Software】,然后再展开【Microsoft】,随后展开【Internet Explorer】,再接着展开【Desktop】,最后展开【Old Work-Areas】
5、全部展开完毕之后,又去右边找到【OldWorkAreaRects】选项,随后点击删除键即可

6、删除成功之后就可以关闭注册表编辑器了,然后重新启动一下电脑,接下来连续两次最大化IE窗口(即“最大化→还原→最大化”),最后再次重新启动IE浏览器就可以了
解决IE浏览网器无法最大化的详细操作步骤小编就介绍到这里了,有出现无法最大化的情况的小伙伴可以根据上述的方法进行操作哦!
Greenfoot是一款简单易用的Java开发环境,该软件界面清爽简约,既可以作为一个开发框使用,也能够作为集成开发环境使用,操作起来十分简单。这款软件支持多种语言,但是默认的语言是英文,因此将该软件下载到电脑上的时候,会发现软件的界面语言是英文版本的,这对于英语基础较差的朋友来说,使用这款软件就会...
07-05
Egret UI Editor是一款开源的2D游戏开发代码编辑软件,其主要功能是针对Egret项目中的Exml皮肤文件进行可视化编辑,功能十分强大。我们在使用这款软件的过程中,可以将一些常用操作设置快捷键,这样就可以简化编程,从而提高代码编辑的工作效率。但是这款软件在日常生活中使用得不多,并且专业性...
07-05
KittenCode是一款十分专业的编程软件,该软件给用户提供了可视化的操作界面,支持Python语言的编程开发以及第三方库管理,并且提供了很多实用的工具,功能十分强大。我们在使用这款软件进行编程开发的过程中,最基本、最常做的操作就是新建项目,因此我们很有必要掌握新建项目的方法。但是这款软件的专业性...
07-05
Thonny是一款十分专业的Python编辑软件,该软件界面清爽简单,给用户提供了丰富的编程工具,具备代码补全、语法错误显示等功能,非常的适合新手使用。该软件还支持多种语言,所以在下载这款软件的时候,有时候下载到电脑中的软件是英文版本的,这对于英语基础较差的小伙伴来说,使用这款软件就会变得十分困难,...
07-05